天堂之歌

听歌而来,送我踏青云〜

FRM一级

FRM一级

包含FRM一级传统在线课程、通关课程及试题相关提问答疑;

专场人数:3412提问数量:63382

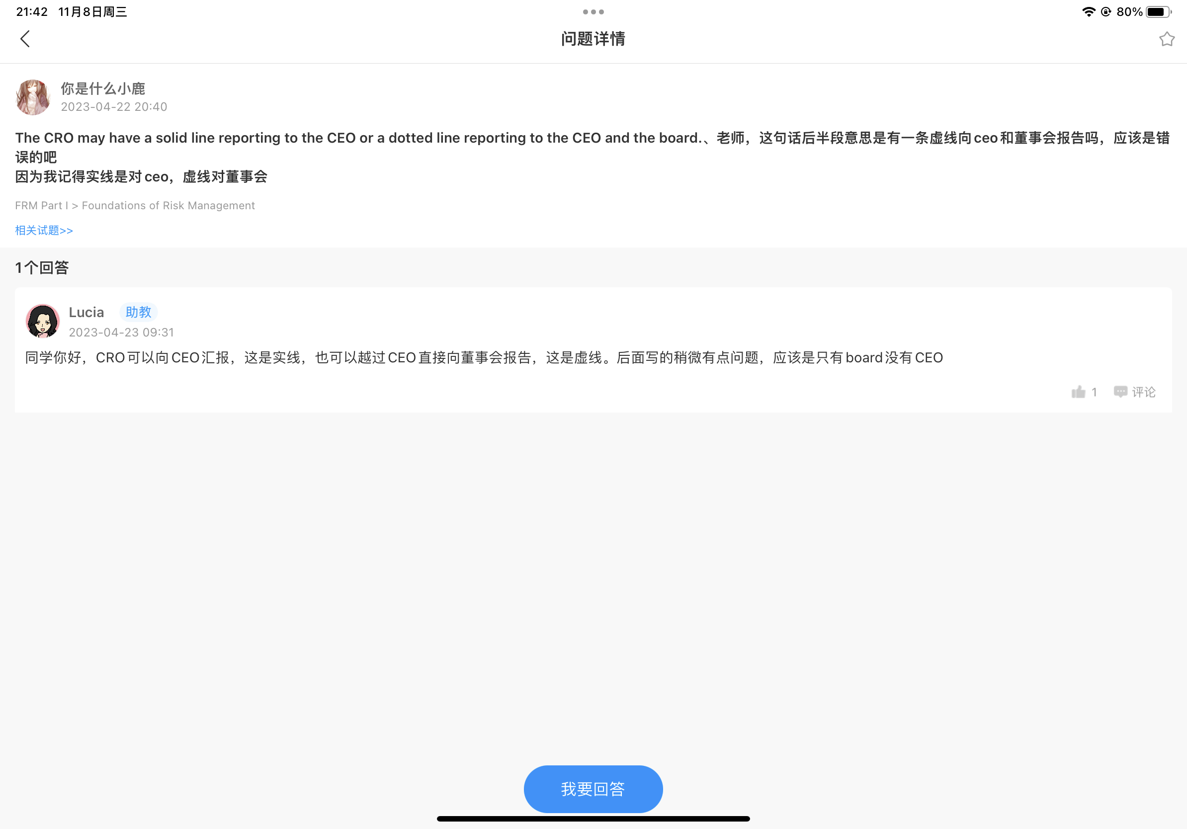
老师 想问这里为什么最后算总的sigema时候不用乘上各自权重?急🥹

已回答

您好,我需要下载课程PPT,昨天班主任给了一个微信号让我添加助手微信之后进入中行群获取,但是微信号可能有问题,搜索不到用户

已回答

这题为什么算dividend的时候不算第八个月的利息呢

已回答

按照数学统计的要求,这个题目的场景中,只有在总体标准差已知的情况下才可能使用Z分布(从题目上看,这里也不知道总体标准差)。但是老师解题时使用的是Z分布,这是不是不太严谨?

已回答

这道题能详细说明一下知识点吗 还是对解题思路不太清楚

已回答

有分红的时候,q是什么意思?老师讲分红的例题是分红的金额

已解决

老师好,我记得之前是讲过一下利益相关者的优先顺序是吗 是怎么样的呀?

已回答

请问老师,上市公司会披露董事会的风险偏好吗?我可以去哪里找一个例子看看吗?

已回答

convexity是怎么算的,能用有效凸性和老师说的零息债券的公式各算一遍吗

已回答

这里计算call的时候为什么没有N(d2)?而且时间不是0.5

已回答

精品推荐

400-700-9596
(每日9:00-21:00免长途费 )

©2026金程网校保留所有权利

X

注册金程网校

验证码

同意金程的《用户协议》
直接登录:

已有账号登录