天堂之歌

听歌而来,送我踏青云〜

FRM问答

FRM问答

FRM问答包含在线课程、FMR通关课程、FRM试题等所有FRM相关问题,每个问题老师均会在24小时内给出答疑回复哦!

专场人数:0提问数量:0

请问不应该是1:少变量小方差大偏差 2: 多变量大方差小偏差吗?

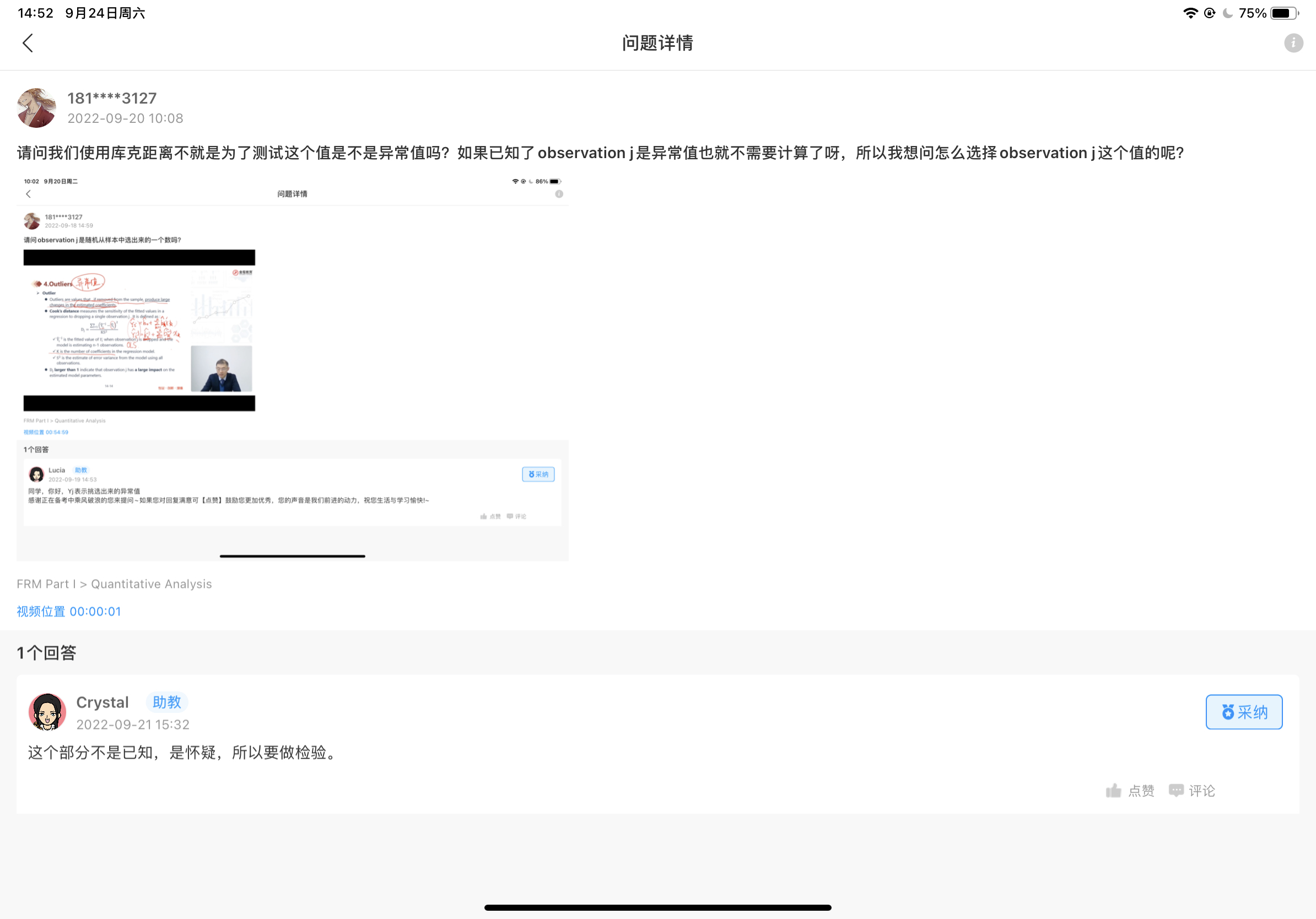
已回答

老师D的意思是买金融机构的资产吗?

查看试题 已回答

老师我想问的是这个observation j 在做检验的时候是随机从样本中抽一个数检测吗?还是有一些依据锁定了某一个值然后怀疑可能是异常值。

已回答

请问付息债券每一期的利率是否一样

已回答

请问即期利率也是按照复利的计算公式吗?

已回答

请问这里说annuity和perpetual bond都是等现金流,什么是等现金流呢?等是什么意思呢?

已回答

请问为什么2005.4.1的价格用的是8%而不是10呢?而计算AI的时候就是10呢?

已回答

老师一开始已经用1/s将本币转换成外币了,在国外的投资转换成本国货币应该是除以F吧。1/s*eYT/F

已回答

报价的7为什么是折扣率不是说是price吗? 报价都是折扣率吗

查看试题 已回答

这个题可以详细解释一下吗 老师为什么要用那种方法

查看试题 已回答

精品推荐

400-700-9596
(每日9:00-21:00免长途费 )

©2026金程网校保留所有权利

X

注册金程网校

验证码

同意金程的《用户协议》
直接登录:

已有账号登录